Облачная платформаEvolution

Генерация видео с моделью Kandinsky 5.0 Video Lite в ComfyUI на основе Notebooks

Эта статья полезна?

С помощью этого руководства вы настроите среду для генерации видео в ComfyUI с использованием модели Kandinsky 5.0 Video Lite в сервисе Notebooks.

В результате вы получите практический опыт работы с визуальной средой ComfyUI, управлением моделями и генерацией видео в облаке Cloud.ru Evolution.

Вы будете использовать следующие сервисы:

  • Notebooks — сервис для запуска сред ML и работы DS-специалистов в ноутбуках на платформе Evolution.

  • Object Storage — объектное S3-хранилище с бесплатным хранением файлов объемом до 15 ГБ.

  • Hugging Face — платформа с открытым исходным кодом и сообщество разработчиков, ориентированное на машинное обучение, обработку естественного языка (NLP) и другие области искусственного интеллекта.

  • ComfyUI — визуальная среда для создания и запуска процессов генерации контента на основе моделей диффузии.

Шаги:

Перед началом работы

  1. Если вы уже зарегистрированы, войдите под своей учетной записью.

  2. На верхней панели слева нажмите Кнопка с изображением девяти точек и убедитесь в том, что сервис Notebooks в разделе AI Factory подключен. Если сервис Notebooks не подключен, оставьте заявку на подключение.

  3. Убедитесь, что для сервиса Notebooks установлена квота на GPU. Для расширения квоты обратитесь в техническую поддержку.

1. Подготовьте среду

На этом шаге вы создадите бакет для хранения моделей и ноутбук с GPU и предустановленным ComfyUI. Это обеспечит стабильную и производительную среду для генерации видео.

  1. Для хранения модели создайте бакет в Object Storage.

  2. Создайте ноутбук со следующими параметрами:

    • КонфигурацияGPU.

    • ОбразCloud.ru Jupyter ComfyUI Kandinsky 5 Video Lite.

    • Хранилища — укажите бакет, созданный ранее.

2. Загрузите модели Kandinsky 5.0 Video Lite

На этом шаге вы загрузите компоненты модели Kandinsky 5.0 Video Lite в выбранное хранилище — либо в бакет Object Storage, либо локально в ноутбук. Использование бакета позволяет сохранять модели между перезапусками ноутбука.

  1. Откройте созданный ноутбук.

  2. Запустите терминал.

  3. Загрузите модель в бакет S3 или напрямую в ноутбук:


    Выполните скрипт в терминале, предварительно указав название вашего бакета в <bucket_name>:

    # Activate the base environment
    conda activate base
    # Set the path to the bucket, e.g. /mnt/s3/<BUCKET_NAME>/kandinsky/weights
    export K5_WEIGHTS_DIR="/mnt/s3/<bucket_name>/kandinsky/weights" COMFY_MODELS_DIR="/comfyui/models/diffusion_models/"
    # Create directory and change into it
    mkdir -p $K5_WEIGHTS_DIR && cd $K5_WEIGHTS_DIR
    # Download models
    python3 /comfyui/custom_nodes/kandinsky/download_models.py
    # Create symbolic links for text_encoder (Qwen/Qwen2.5-VL-7B-Instruct)
    for file in model-0000{1..5}-of-00005.safetensors; do \
    ln -fs "${K5_WEIGHTS_DIR}/text_encoder/${file}" "/comfyui/models/text_encoders/text_encoder/"; \
    done
    # Create symbolic links for text_encoder2 (openai/clip-vit-large-patch14)
    for file in {"tf_model.h5","pytorch_model.bin","model.safetensors","flax_model.msgpack"}; \
    do \
    ln -fs "${K5_WEIGHTS_DIR}/text_encoder2/${file}" "/comfyui/models/text_encoders/text_encoder2/"; \
    done
    # Create symbolic link for VAE (hunyuanvideo-community/HunyuanVideo)
    ln -fs "${K5_WEIGHTS_DIR}/vae/diffusion_pytorch_model.safetensors" "/comfyui/models/vae/vae/"
    # Create symbolic links for Kandinsky5Lite_T2V models
    ln -fs "${K5_WEIGHTS_DIR}/model/kandinsky5lite_t2v_distilled16steps_5s.safetensors" $COMFY_MODELS_DIR && \
    ln -fs "${K5_WEIGHTS_DIR}/model/kandinsky5lite_t2v_sft_5s.safetensors" $COMFY_MODELS_DIR

3. Сгенерируйте видео с моделью Kandinsky 5.0 Video Lite в ComfyUI

На этом шаге вы запустите рабочий процесс генерации видео в ComfyUI, используя загруженные модели. Вы сможете настроить промпты, запустить генерацию и получить результат.

  1. В интерфейсе ноутбука перейдите в модуль Comfy UI.

  2. В левом верхнем углу нажмите Рабочий процесс → Посмотреть шаблоны.

  3. Выберите один из доступных шаблонов:

    • Kandinsky 5.0 T2V Lite SFT 5s — обеспечивает лучшее качество.

    • Kandinsky 5.0 T2V Lite distill 5s — работает в 6 раз быстрее с минимальной потерей качества.

    ../_images/s__comfyui-kandinsky1.png

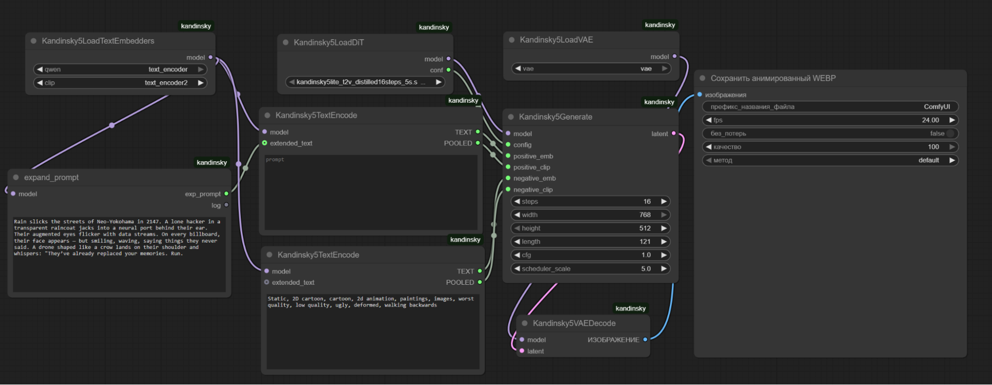
    Интерфейс ComfyUI состоит из нод, которые соединены между собой в единый рабочий процесс. Ноды отвечают за разные этапы генерации изображений и видео.

    ../_images/s__comfyui-kandinsky2.png
  4. В поле ноды expand_prompt введите на русском или английском языке текстовый промпт — описание сцены, которую хотите сгенерировать.

    Чем детальнее описание, тем точнее результат. Укажите объекты, действия, стиль, освещение.

    Пример промпта:

    A 1980s Soviet computing lab.
    Green glow fills the room from massive mainframes.
    A scientist in a white coat watches a monochrome monitor.
    In bold, flickering green letters, the words written and pulse at the center of the screen surrounded by blinking status lights and scrolling hex code.
    Reels spin.
  5. В поле ноды Kandinsky5TextEncode укажите негативный промпт — элементы, которые нужно исключить из генерации.

    Пример негативного промпта:

    Static
    2D cartoon
    cartoon
    2d animation
    paintings
    images
    worst quality
    low quality
    ugly
    deformed
    walking backwards
  6. Нажмите Запустить.

    Запустится процесс генерации видео. Если процесс не запустился, обновите страницу и повторите попытку.

  7. Дождитесь завершения генерации.

Примечание

Первый запуск может занимать больше времени из-за инициализации GPU и загрузки модели. Последующие запуски будут быстрее.

Чтобы отслеживать процесс, в консоли отладки нажмите Переключить нижнюю панель.

../_images/s__comfyui-kandinsky3.png

Сгенерированное видео появится в ноде Cохранить анимированный WEBP и в очереди генерации.

../_images/s__comfyui-kandinsky4.png

Оригинал файла будет сохранен в директории /comfyui/output.

Примечание

ComfyUI поддерживает очередь генерации. Вы можете добавить несколько промптов подряд для непрерывной обработки.

Пример сгенерированного видео:

Результат

В ходе практической работы вы:

  • настроили среду в сервисе Notebooks;

  • загрузили модель Kandinsky 5.0 Video Lite;

  • освоили работу с ComfyUI;

  • использовали GPU-ускорение;

  • настроили хранение моделей в облаке;

  • сгенерировали видео на основе текстового описания.

Далее вы можете экспериментировать с другими версиями модели Kandinsky 5.0 Video Lite и менять параметры генерации. Подробную информацию о модели Kandisnky 5 можно узнать в официальном репозитории.