С помощью этого руководства вы настроите среду для генерации видео в ComfyUI с использованием модели Kandinsky 5.0 Video Lite в сервисе Notebooks.
В результате вы получите практический опыт работы с визуальной средой ComfyUI, управлением моделями и генерацией видео в облаке Cloud.ru Evolution.
Вы будете использовать следующие сервисы:
Notebooks — сервис для запуска сред ML и работы DS-специалистов в ноутбуках на платформе Evolution.
Object Storage — объектное S3-хранилище с бесплатным хранением файлов, объемом до 15 ГБ.
Hugging Face — платформа с открытым исходным кодом и сообщество разработчиков, ориентированное на машинное обучение, обработку естественного языка (NLP) и другие области искусственного интеллекта.
ComfyUI — визуальная среда для создания и запуска процессов генерации контента на основе моделей диффузии.
Шаги:
Перед началом работы
-
Если вы уже зарегистрированы, войдите под своей учетной записью.
На верхней панели слева нажмите
и убедитесь в том, что сервис Notebooks в разделе AI Factory подключен. Если сервис Notebooks не подключен, оставьте заявку на подключение.
Убедитесь, что для сервиса Notebooks установлена квота на GPU. Для расширения квоты обратитесь в техническую поддержку.
1. Подготовьте среду
На этом шаге вы создадите бакет для хранения моделей и ноутбук с GPU и предустановленным ComfyUI. Это обеспечит стабильную и производительную среду для генерации видео.
Для хранения модели создайте бакет в Object Storage.
Создайте ноутбук со следующими параметрами:
Конфигурация — GPU.
Образ — Cloud.ru Jupyter ComfyUI Kandinsky 5 Video Lite.
Том — укажите бакет, созданный ранее.
2. Загрузите модели Kandinsky 5.0 Video Lite
На этом шаге вы загрузите компоненты модели Kandinsky 5.0 Video Lite в выбранное хранилище — либо в бакет Object Storage, либо локально в ноутбук. Использование бакета позволяет сохранять модели между перезапусками ноутбука.
Откройте созданный ноутбук.
Запустите терминал.
Загрузите модель в бакет S3 или напрямую в ноутбук:
Выполните следующий скрипт:
# Activate the base environmentconda activate base# Set the path to the bucket, e.g. /mnt/s3/<BUCKET_NAME>/kandinsky/weightsexport K5_WEIGHTS_DIR="/mnt/s3/<bucket_name>/kandinsky/weights" COMFY_MODELS_DIR="/comfyui/models/diffusion_models/"# Create directory and change into itmkdir -p $K5_WEIGHTS_DIR && cd $K5_WEIGHTS_DIR# Download modelspython3 /comfyui/custom_nodes/kandinsky/download_models.py# Create symbolic links for text_encoder (Qwen/Qwen2.5-VL-7B-Instruct)for file in model-0000{1..5}-of-00005.safetensors; do \ln -fs "${K5_WEIGHTS_DIR}/text_encoder/${file}" "/comfyui/models/text_encoders/text_encoder/"; \done# Create symbolic links for text_encoder2 (openai/clip-vit-large-patch14)for file in {"tf_model.h5","pytorch_model.bin","model.safetensors","flax_model.msgpack"}; \do \ln -fs "${K5_WEIGHTS_DIR}/text_encoder2/${file}" "/comfyui/models/text_encoders/text_encoder2/"; \done# Create symbolic link for VAE (hunyuanvideo-community/HunyuanVideo)ln -fs "${K5_WEIGHTS_DIR}/vae/diffusion_pytorch_model.safetensors" "/comfyui/models/vae/vae/"# Create symbolic links for Kandinsky5Lite_T2V modelsln -fs "${K5_WEIGHTS_DIR}/model/kandinsky5lite_t2v_distilled16steps_5s.safetensors" $COMFY_MODELS_DIR && \ln -fs "${K5_WEIGHTS_DIR}/model/kandinsky5lite_t2v_sft_5s.safetensors" $COMFY_MODELS_DIR
3. Сгенерируйте видео с моделью Kandinsky 5.0 Video Lite в ComfyUI
На этом шаге вы запустите рабочий процесс генерации видео в ComfyUI, используя загруженные модели. Вы сможете настроить промпты, запустить генерацию и получить результат.
В интерфейсе ноутбука перейдите в модуль Comfy UI.
В правом верхнем углу нажмите Рабочий процесс → Посмотреть шаблоны.
Выберите один из доступных шаблонов:
Kandinsky 5.0 T2V Lite SFT 5s — обеспечивает лучшее качество.
Kandinsky 5.0 T2V Lite distill 5s — работает в 6 раз быстрее с минимальной потерей качества.
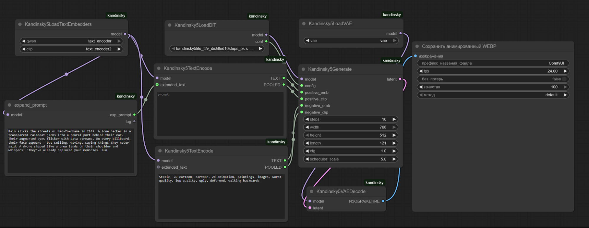
Интерфейс ComfyUI состоит из нод, которые соединены между собой в единый рабочий процесс. Ноды отвечают за разные этапы генерации изображений и видео.
В поле ноды expand_prompt введите текстовый промпт — описание сцены, которую хотите сгенерировать.
Чем детальнее описание, тем точнее результат. Укажите объекты, действия, стиль, освещение.
Пример промпта:
A 1980s Soviet computing lab. Green glow fills the room from massive mainframes. A scientist in a white coat watches a monochrome monitor. In bold, flickering green letters, the words written and pulse at the center of the screen surrounded by blinking status lights and scrolling hex code. Reels spin."В поле ноды Kandinsky5TextEncode укажите негативный промпт — элементы, которые нужно исключить из генерации.
Пример негативного промпта:
Static, 2D cartoon, cartoon, 2d animation, paintings, images, worst quality, low quality, ugly, deformed, walking backwardsНажмите Запустить.
Запустится процесс генерации видео. Если процесс не запустился, обновите страницу и повторите попытку.
Дождитесь завершения генерации.
Первый запуск может занимать больше времени из-за инициализации GPU и загрузки модели. Последующие запуски будут быстрее.
Чтобы отслеживать процесс, в консоли отладки нажмите Переключить нижнюю панель.

Сгенерированное видео появится в ноде Cохранить анимированный WEBP и в очереди генерации.

Оригинал файла будет сохранен в директории /comfyui/output.
ComfyUI поддерживает очередь генерации. Вы можете добавить несколько промптов подряд для непрерывной обработки.
Пример сгенерированного видео:
Результат
В ходе практической работы вы:
настроили среду в сервисе Notebooks;
загрузили модель Kandinsky 5.0 Video Lite;
освоили работу с ComfyUI;
использовали GPU-ускорение;
настроили хранение моделей в облаке;
сгенерировали видео на основе текстового описания.
Далее вы можете экспериментировать с другими версиями модели Kandinsky 5.0 Video Lite и менять параметры генерации. Подробную информацию о модели Kandisnky 5 можно узнать в официальном репозитории.
- Перед началом работы
- 1. Подготовьте среду
- 2. Загрузите модели Kandinsky 5.0 Video Lite
- 3. Сгенерируйте видео с моделью Kandinsky 5.0 Video Lite в ComfyUI
- Результат